Luxmin Institute 互動研究院

由 Luxmin 策劃的課程、工作坊、社群、聚會,以及 TXRX 互動體驗大會 | 是一個充滿創意和交流的平台,以互動體驗技術、科技藝術與多媒體整合為核心主題

精選文章

TouchDesigner 入門全攻略:互動媒體設計的強大工具,從入門到進階的教學指南

May 19, 2025

TouchDesigner 是一套強大的節點式即時視覺設計軟體,廣泛應用於互動藝術、展演設計與生成視覺創作。本文將帶你認識它的核心概念、使用場景與為什麼它會成為創意科技圈的熱門選擇。


文章列表

TouchDesigner 馬賽克與 Pixel Art 教學|Limit TOP 與 Resolution TOP 實作指南

Aug 3, 2025

想在 TouchDesigner 中製作馬賽克(Mosaic)或 Pixel Art 像素效果?本教學示範如何用 Limit (TOP) 與 Resolution (TOP) 快速實現,包括 Undertale 式復古視覺與 Pixel Art 效果設定技巧。

TouchDesigner 教學|CHOP Export vs Expression 效能比較與選用指南

Jul 28, 2025

在 TouchDesigner 中,CHOP Export 與 Expression 是最常用的數值輸出方式。效能在現今幾乎一致,但在連結穩定性、批量控制與靈活運算上各有優勢。本篇深入比較差異、適用情境與實戰選用建議,幫助你做出最佳選擇。

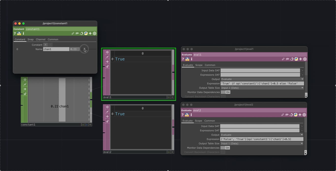
TouchDesigner Python 條件運算技巧|單行 if/else 與三元表達式寫法解析

Jul 21, 2025

學會在 TouchDesigner 中用 Python 寫單行條件運算(if/else)!本篇教你兩種高效語法:三元表達式與布林陣列索引,快速實現邏輯控制、文字切換與互動輸出。提升開發效率與可讀性,輕鬆應對 CHOP、DAT 與參數控制需求!

TouchDesigner 像素取色器 Pixel Colour Picker|快速查看 TOP 中任意 Pixel 的顏色數值

Jul 15, 2025

想知道 TouchDesigner 中任一畫面的 Pixel 顏色?用 TOP 的 Pixel Viewer 工具,不需要任何複雜的操作即可快速取得 UV 座標、RGB 數值與像素位置,適合 Shader 測試、影像分析與視覺驗證。

TouchDesigner 感測器雜訊處理技巧|用 Analyze (CHOP) + Trail (CHOP) 穩定感測器輸出

Jul 8, 2025

感測器數據雜訊太多?用 TouchDesigner 中的 Analyze (CHOP) + Trail (CHOP) 組合,快速平滑輸出、濾除突波干擾!這篇教你視覺化追蹤訊號變化,適合 Arduino、ESP32 等感測前處理。

TouchDesigner 隨機數值技巧|用 tdu.rand() 生成高效輕量隨機值

Jun 29, 2025

學會在 TouchDesigner 中用 tdu.rand() 生成隨機數值!用 absTime.frame 持續更新隨機種子,或用物件路徑生成可重現隨機值,簡單快速又省資源,適合大量隨機參數控制需求。

TouchDesigner Python Class 教學:使用 numRows / numCols 快速掌握 DAT 表格資料行列數

Jun 23, 2025

透過 TouchDesigner 中的 numRows 與 numCols,快速獲取 DAT 表格的行列數,搭配 Blob Track、互動邏輯、感測資料處理超實用!內含範例與圖解,幫助你有效整合資料與互動邏輯。

用 ESP32 做水果感測音樂裝置|電容觸控 + TouchDesigner 互動裝置入門教學

Jun 13, 2025

不需要高價模組!本教學手把手教你如何用 ESP32 製作水果等導電物體的觸控互動裝置,結合 TouchDesigner 控制聲音與影像,即使不會寫程式也能輕鬆上手。適合藝術家、互動設計師與創作者的創新體感入門工具!

用手機當攝影機輸入 TouchDesigner|VDO.ninja 教學(跨網域串流)

Jun 12, 2025

本篇教學將介紹如何使用 VDO.ninja 將手機變成 TouchDesigner 的影像輸入來源,免同網域即可串流!適合遠距鏡頭、多角度拍攝、臨時影像需求等情境。教你從手機設定到 Web Render (TOP) 使用,一步步輕鬆上手。

TouchDesigner Fan (CHOP) 教學|靈活轉換多通道訊號的實用技巧與應用場景

Jun 6, 2025

深入解析 TouchDesigner 中 Fan (CHOP) 的 Fan In 與 Fan Out 功能,幫助你高效管理多通道資料流。無論是影片同步播放、感測器資料整合或多目標控制,這篇教學都能幫你快速上手並應用在實際專案中。

TouchDesigner 2D 碰撞偵測教學:高效圖像乘法法打造多目標互動系統

May 27, 2025

本篇教學介紹如何運用 Multiply (TOP) 與 Analyze (TOP),打造高效、無人數限制的 2D 碰撞偵測系統。適用於 LiDAR 投影互動、牆面/地板觸碰感測、手電筒追蹤等場景,完整圖像運算流程與進階精準度技巧一次解析。

TouchDesigner 入門全攻略:互動媒體設計的強大工具,從入門到進階的教學指南

May 19, 2025

TouchDesigner 是一套強大的節點式即時視覺設計軟體,廣泛應用於互動藝術、展演設計與生成視覺創作。本文將帶你認識它的核心概念、使用場景與為什麼它會成為創意科技圈的熱門選擇。